목차
- 새로운 구조와 할인 정책 적용
- 전체 흐름 정리
- 좋은 객체 지향 설계의 5가지 원칙의 적용
- IoC, DI, 그리고 컨테이너
- 스프링으로 전환하기
새로운 구조와 할인 정책 적용
처음으로 돌아가서 정액 할인 정책을 정률% 할인 정책으로 변경해보자.
FixDiscountPolicy -> RateDiscountPolicy
AppConfig의 등장으로 애플리케이션이 크게 사용 영역과, 객체를 생성하고 구성(Configuration)하는 영역으로 분리되었다.


FixDiscountPolicy -> RateDiscountPolicy로 변경해도 구성 영역만 영향을 받고, 사용 영역은 전혀 영향 X
할인 정책 변경 구성 코드

- AppConfig에서 할인 정책 역할을 담당하는 구현을 FixDiscountPolicy -> RateDiscountPolicy 객체로 변경했다.
- 이제 할인 정책을 변경해도, 애플리케이션의 구성 역할을 담당하는 AppConfig만 변경하면 된다.
- 클라이언트 코드인 OrderServiceImpl 를 포함해서 사용 영역의 어떤 코드도 변경할 필요가 없다.
- 구성 영역은 당연히 변경된다. 구성 역할을 담당하는 AppConfig를 애플리케이션이라는 공연의 기획자로 생각하자. 공연 기획자는 공연 참여자인 구현 객체들을 모두 알아야 한다.
전체 흐름 정리
새로운 할인 정책 개발
다형성 덕분에 새로운 정률 할인 정책 코드를 추가로 개발하는 것 자체는 아무 문제가 없음
새로운 할인 정책 적용과 문제점
새로 개발한 정률 할인 정책을 적용하려고 하니 클라이언트 코드인 주문 서비스 구현체도 함께 변경해야함
주문 서비스 클라이언트가 인터페이스인 DiscountPolicy뿐만 아니라, 구체 클래스인 FixDiscountPolicy 도 함께 의존
-> DIP 위반
관심사의 분리
- 애플리케이션을 하나의 공연으로 생각
- 기존에는 클라이언트가 의존하는 서버 구현 객체를 직접 생성하고, 실행함
- 비유를 하면 기존에는 남자 주인공 배우가 공연도 하고, 동시에 여자 주인공도 직접 초빙하는 다양한 책임을 가지고 있음
- 공연을 구성하고, 담당 배우를 섭외하고, 지정하는 책임을 담당하는 별도의 공연 기획자가 나올 시점
- 공연 기획자인 AppConfig가 등장
- AppConfig는 애플리케이션의 전체 동작 방식을 구성(config)하기 위해, 구현 객체를 생성하고, 연결하는 책임
- 이제부터 클라이언트 객체는 자신의 역할을 실행하는 것만 집중, 권한이 줄어듬(책임이 명확해짐
AppConfig 리팩터링
- 구성 정보에서 역할과 구현을 명확하게 분리
- 역할이 잘 드러남
- 중복 제거
새로운 구조와 할인 정책 적용
- 정액 할인 정책 정률% 할인 정책으로 변경
- AppConfig의 등장 로 애플리케이션이 크게 사용 영역과, 객체를 생성하고 구성(Configuration)하는 영역 로 분리
- 할인 정책을 변경해도 AppConfig가 있는 구성 영역만 변경하면 됨, 사용 영역은 변경할 필요가 없음. 물론 클라이언트 코드인 주문 서비스 코드도 변경하지 않음
좋은 객체 지향 설계의 5가지 원칙의 적용
여기서 3가지 SRP, DIP, OCP 적용
SRP 단일 책임 원칙
한 클래스는 하나의 책임만 가져야 한다.
- 클라이언트 객체는 직접 구현 객체를 생성하고, 연결하고, 실행하는 다양한 책임을 가지고 있음
- SRP 단일 책임 원칙을 따르면서 관심사를 분리함
- 구현 객체를 생성하고 연결하는 책임은 AppConfig가 담당
- 클라이언트 객체는 실행하는 책임만 담당
DIP 의존관계 역전 원칙
프로그래머는 “추상화에 의존해야지, 구체화에 의존하면 안된다.” 의존성 주입은 이 원칙을 따르는 방법 중 하나다.
- 새로운 할인 정책을 개발하고, 적용하려고 하니 클라이언트 코드도 함께 변경해야 했다. 왜냐하면 기존
클라이언트 코드( OrderServiceImpl )는 DIP를 지키며 DiscountPolicy 추상화 인터페이스에 의존하는 것 같았지만, FixDiscountPolicy 구체화 구현 클래스에도 함께 의존했다. - 클라이언트 코드가 DiscountPolicy 추상화 인터페이스에만 의존하도록 코드를 변경했다.
- 하지만 클라이언트 코드는 인터페이스만으로는 아무것도 실행할 수 없다.
- AppConfig가 FixDiscountPolicy 객체 인스턴스를 클라이언트 코드 대신 생성해서 클라이언트 코드에 의존관계를 주입했다. 이렇게해서 DIP 원칙을 따르면서 문제도 해결했다.
OCP
소프트웨어 요소는 확장에는 열려 있 나 변경에는 닫혀 있어야 한다
- 다형성 사용하고 클라이언트가 DIP를 지킴
- 애플리케이션을 사용 영역과 구성 영역으로 나눔
- AppConfig가 의존관계를 FixDiscountPolicy -> RateDiscountPolicy 로 변경해서 클라이언트 코드에 주입하므로 클라이언트 코드는 변경하지 않아도 됨
- 소프트웨어 요소를 새롭게 확장해도 사용 영역의 변경은 닫혀 있다!
IoC, DI, 그리고 컨테이너
제어의 역전 IoC(Inversion of Control)
- 기존 프로그램은 클라이언트 구현 객체가 스스로 필요한 서버 구현 객체를 생성하고, 연결하고, 실행했다. 한마디로 구현 객체가 프로그램의 제어 흐름을 스스로 조종했다. 개발자 입장에서는 자연스러운 흐름이다.
- 반면에 AppConfig가 등장한 이후에 구현 객체는 자신의 로직을 실행하는 역할만 담당한다. 프로그램의 제어 흐름은 이제 AppConfig가 가져간다. 예를 들어서 OrderServiceImpl은 필요한 인터페이스들을 호출하지만 어떤 구현 객체들이 실행될지 모른다.
- 프로그램에 대한 제어 흐름에 대한 권한은 모두 AppConfig가 가지고 있다. 심지어 OrderServiceImpl도 AppConfig가 생성한다. 그리고 AppConfig는 OrderServiceImpl 이 아닌 OrderService 인터페이스의 다른 구현 객체를 생성하고 실행할 수 도 있다. 그런 사실도 모른체 OrderServiceImpl 은 묵묵히 자신의 로직을 실행할 뿐이다.
- 이렇듯 프로그램의 제어 흐름을 직접 제어하는 것이 아니라 외부에서 관리하는 것을 제어의 역전(IoC)이라 한다.
프레임워크 vs 라이브러리
프레임워크가 내가 작성한 코드를 제어하고, 대신 실행하면 그것은 프레임워크가 맞다. (JUnit)
반면에 내가 작성한 코드가 직접 제어의 흐름을 담당한다면 그것은 프레임워크가 아니라 라이브러리다.
의존관계 주입 DI(Dependency Injection)
- OrderServiceImpl은 DiscountPolicy 인터페이스에 의존한다. 실제 어떤 구현 객체가 사용될지는 모른다.
- 의존관계는 정적인 클래스 의존 관계와, 실행 시점에 결정되는 동적인 객체(인스턴스) 의존 관계 둘을 분리해서 생각해야 한다.
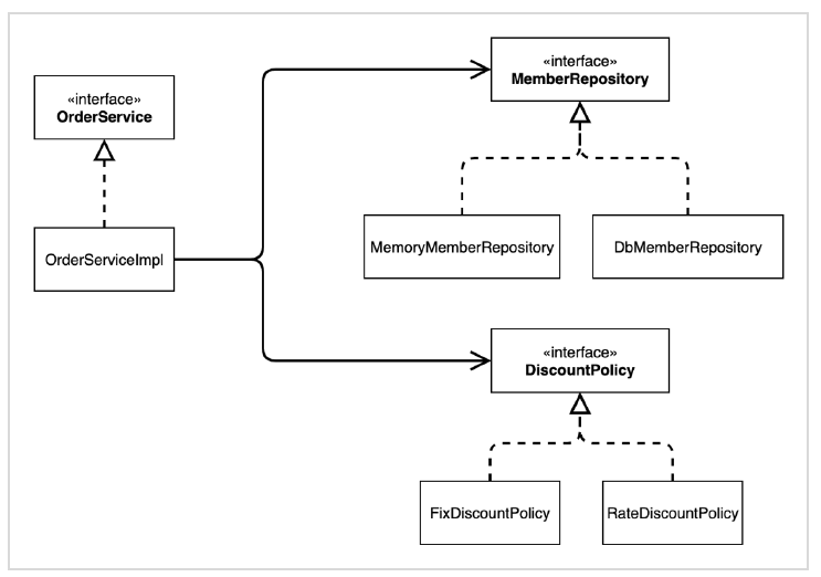
정적인 클래스 의존관계
클래스가 사용하는 import 코드만 보고 의존관계를 쉽게 판단할 수 있다. 정적인 의존관계는 애플리케이션을 실행하지 않아도 분석할 수 있다. 클래스 다이어그램을 보자
OrderServiceImpl 은 MemberRepository , DiscountPolicy 에 의존한다는 것을 알 수 있다.
그런데 이러한 클래스 의존관계 만으로는 실제 어떤 객체가 OrderServiceImpl 에 주입 될지 알 수 없다.
클래스 다이어그램

동적인 객체 인스턴스 의존 관계
애플리케이션 실행 시점에 실제 생성된 객체 인스턴스의 참조가 연결된 의존 관계다.
객체 다이어그램

- 애플리케이션 실행 시점(런타임)에 외부에서 실제 구현 객체를 생성하고 클라이언트에 전달해서 클라이언트와 서버의 실제 의존관계가 연결 되는 것을 의존관계 주입이라 한다.
- 객체 인스턴스를 생성하고, 그 참조값을 전달해서 연결된다.
- 의존관계 주입을 사용하면 클라이언트 코드를 변경하지 않고, 클라이언트가 호출하는 대상의 타입 인스턴스를 변경할 수 있다.
- 의존관계 주입을 사용하면 정적인 클래스 의존관계를 변경하지 않고, 동적인 객체 인스턴스 의존관계를 쉽게 변경할 수 있다.
IoC 컨테이너, DI 컨테이너
- AppConfig 처럼 객체를 생성하고 관리하면서 의존관계를 연결해 주는 것을
- IoC 컨테이너 또는 DI 컨테이너라 한다.
- 의존관계 주입에 초점을 맞추어 최근에는 주로 DI 컨테이너라 한다.
- 또는 어샘블러, 오브젝트 팩토리 등으로 불리기도 한다.
스프링으로 전환하기
지금까지 순수한 자바 코드만으로 DI를 적용했다. 이제 스프링 사용해보자!
AppConfig 스프링 기반으로 변경
package hello.core;
import hello.core.discount.DiscountPolicy;
import hello.core.discount.FixDiscountPolicy;
import hello.core.discount.RateDiscountPolicy;
import hello.core.member.MemberRepository;
import hello.core.member.MemberService;
import hello.core.member.MemberServiceImpl;
import hello.core.member.MemoryMemberRepository;
import hello.core.order.OrderService;
import hello.core.order.OrderServiceImpl;
import org.springframework.context.annotation.Bean;
import org.springframework.context.annotation.Configuration;
@Configuration // 설정(구성) 정보
public class AppConfig {
@Bean
public MemberService memberService(){
return new MemberServiceImpl(memberRepository());
}
@Bean
public MemberRepository memberRepository(){
return new MemoryMemberRepository();
}
@Bean
public OrderService orderService(){
return new OrderServiceImpl(memberRepository(), discountPolicy());
}
@Bean
public DiscountPolicy discountPolicy(){
// return new FixDiscountPolicy();
return new RateDiscountPolicy();
}
}
- AppConfig에 설정을 구성한다는 뜻의 @Configuration을 붙여준다.
- 각 메서드에 @Bean을 붙여준다. 이렇게 하면 스프링 컨테이너에 스프링 빈으로 등록한다.
MemberApp에 스프링 컨테이너 적용
package hello.core;
import hello.core.member.Grade;
import hello.core.member.Member;
import hello.core.member.MemberService;
import hello.core.member.MemberServiceImpl;
import org.springframework.context.ApplicationContext;
import org.springframework.context.annotation.AnnotationConfigApplicationContext;
public class MemberApp {
public static void main(String[] args) {
// AppConfig appConfig = new AppConfig();
// MemberService memberService = appConfig.memberService();
ApplicationContext applicationContext = new AnnotationConfigApplicationContext(AppConfig.class);
MemberService memberService = applicationContext.getBean("memberService", MemberService.class);
Member member = new Member(1L, "memberA", Grade.VIP);
memberService.join(member);
Member findMember = memberService.findMember(1L);
System.out.println("new member = " + member.getName());
System.out.println("findMember = " + findMember.getName());
}
}
결과

OrderApp에 스프링 컨테이너 적용
package hello.core;
import hello.core.member.Grade;
import hello.core.member.Member;
import hello.core.member.MemberService;
import hello.core.member.MemberServiceImpl;
import hello.core.order.Order;
import hello.core.order.OrderService;
import hello.core.order.OrderServiceImpl;
import org.springframework.context.ApplicationContext;
import org.springframework.context.annotation.AnnotationConfigApplicationContext;
public class OrderApp {
public static void main(String[] args) {
// AppConfig appConfig = new AppConfig();
// MemberService memberService = appConfig.memberService();
// OrderService orderService = appConfig.orderService();
ApplicationContext applicationContext = new AnnotationConfigApplicationContext(AppConfig.class);
MemberService memberService = applicationContext.getBean("memberService", MemberService.class);
OrderService orderService = applicationContext.getBean("orderService", OrderService.class);
long memberId = 1L;
Member member = new Member(memberId, "memberA", Grade.VIP);
memberService.join(member);
Order order = orderService.createOrder(memberId, "itemA", 10000);
System.out.println("order = " + order);
}
}
스프링 컨테이너
- ApplicationContext 를 스프링 컨테이너라 한다.
- 기존에는 개발자가 AppConfig 를 사용해서 직접 객체를 생성하고 DI를 했지만, 이제부터는 스프링 컨테이너를 통해서 사용한다.
- 스프링 컨테이너는 @Configuration 이 붙은 AppConfig 를 설정(구성) 정보로 사용한다. 여기서 @Bean 이라 적힌 메서드를 모두 호출해서 반환된 객체를 스프링 컨테이너에 등록한다. 이렇게 스프링 컨테이너에 등록된 객체를 스프링 빈이라 한다.
- 스프링 빈은 @Bean 이 붙은 메서드의 명을 스프링 빈의 이름으로 사용한다. ( memberService , orderService )
- 이전에는 개발자가 필요한 객체를 AppConfig 를 사용해서 직접 조회했지만, 이제부터는 스프링 컨테이너를 통해서 필요한 스프링 빈(객체)를 찾아야 한다. 스프링 빈은 applicationContext.getBean() 메서드를 사용해서 찾을 수 있다.
- 기존에는 개발자가 직접 자바코드로 모든 것을 했다면 이제부터는 스프링 컨테이너에 객체를 스프링 빈으로 등록하고, 스프링 컨테이너에서 스프링 빈을 찾아서 사용하도록 변경되었다.
'Spring > 스프링 핵심원리 기본편' 카테고리의 다른 글
| 5. 싱글톤 컨테이너 (0) | 2023.01.13 |
|---|---|
| 4. 스프링 컨테이너와 스프링 빈 (0) | 2023.01.11 |
| 3. 스프링 핵심 원리 이해2 - 객체 지향 원리 적용(1) (0) | 2023.01.10 |
| 2. 스프링 핵심 원리 이해1 - 예제 만들기(2) (0) | 2023.01.09 |
| 2. 스프링 핵심 원리 이해1 - 예제 만들기(1) (0) | 2023.01.08 |
